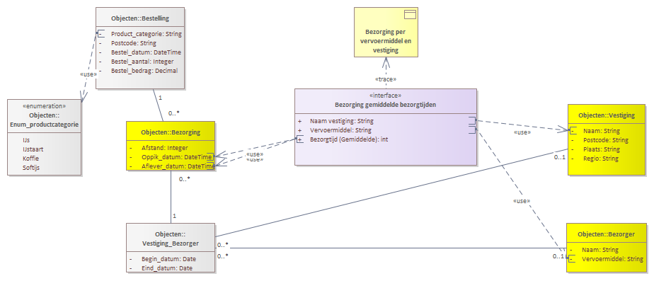
Weergave van een PKI uitwerking op basis van een eenvoudig model door met lijnen aan te tegen waar deze KPI in de datastructuur de data uithaalt en samenstelt.

Een bestelling is een aanvraag van een klant voor een maaltijd die bezorgd wordt op de gewenste locatie.
Een bezorger is een persoon die zorgdraagt voor het bezorgen van een maaltijd van het restaurant naar de locatie van de klant
Bezorging van een bestelling door een combinatie van een bezorger en een vestiging.
Gemiddelde bezorgtijden in minuten gebaseerd op de berekening van afleverdatum - oppikdatum. Er wordt nog geen rekening gehouden met de afstand van een bezorging.
Bezorging naar vervoermiddel en vestiging waarbij de gemiddelde bezorgtijd wordt berekend
Indeling van de aanwezige producten ingedeeld in categorieen. De details van de producten zijn niet uitgewerkt
Is de vestiging of het restaurant waar de maaltijd bereid wordt.
Combinatie van Vestiging en bezorger van de maaltijden. Omdat een bezorger voor meer vestigingen kan werken is deze koppeltabel toegevoegd